Мы много рассказываем о том, как интереснее играть в Sims 4, о том, как улучшить геймплей, и как построить и обустроить дома и квартиры для симов. Но сегодня мы решили уделить внимание модам . Обычно каждый геймер Sims 4 рано или поздно загружает себе какой-нибудь мод и расширяет, тем самым, оригинальную игру. Обычно это черты характера, новые жизненные цели, карьеры, предметы и прочее. Что еще важно, обычно моды эти создаются игроками на английском языке, за редким исключением немецкого и китайского.
Играть с чертой характера или карьерой на «инглише», когда вся основная игра на русском – не комфортно. И здесь не идёт речь об уровне владения иностранным языком – он не имеет значения.
Но всё решаемо и сложностей нет. Существует два варианта перевода модов. И сделать перевод может каждый геймер для себя или раздать в интернете всем и вся. Мы расскажем о самом простом и быстром варианте.
Подготовка
Для работы потребуется загрузить 
Всё. Больше ничего не нужно для перевода.
Процесс перевода мода
Вот, что еще важно:
Если вы не слишком хорошие друзья с иностранным языком , то откройте в браузере Яндекс Переводчик и Гугл переводчик . Они переводят немного по-разному, но они смогут вам помочь. Ничего зазорного нет в их использовании. Также всегда держите под рукой базу данных по игре

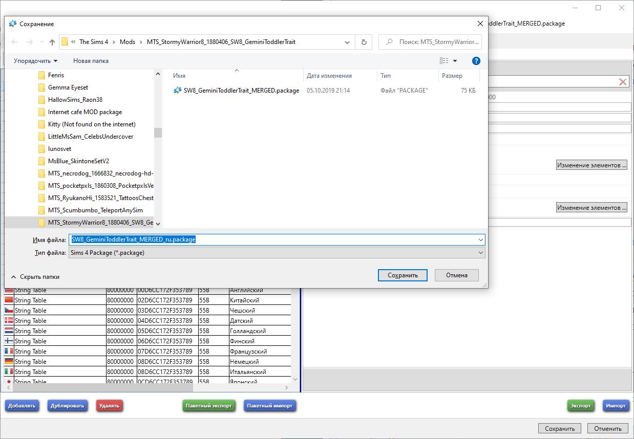
- Слева вы увидите много языковых строк, отмеченных флажками соответствующих стран. Находите сроку с российским флагом и отметкой Русский. (т.к. мы переводим черту, то сначала и найдем нужную информацию с помощью просмотра вкладки Текст сперва.

- Переходим здесь же на вкладку Данные и находим «Изменение элементов». Кликаем и видим, вот весь наш текст для перевода!

- Теперь вы готовы перевести текст ???? Выберите текст слева. С правой стороны, в поле Value замените его своим переводом. Когда вы закончите перевод всех записей, нажмите кнопку Сохранить. (Вы можете сохранить его и раньше, если хотите.)

Важно: ничего не меняйте в поле «Key», так как текст перестает появляться в игре!
Вот как справился ЯП (для тех, кто сомневается в своих знаниях ), и, разумеется, немного нужно «причесать текст».

- Мы немного перевели, результат ниже. Теперь нажимаем Сохранить внизу этого окна .
- И еще раз кнопку Сохранить в основном окне программе , иначе перевод потеряется! Закрывайте программу, запускайте еще раз и откройте редактируемый файл . Вы увидите, что перевод изменился.

- Закрывайте, в папке с модом должно быть два файла: оригинальный и перевод с «-» в начале, иначе игра не увидит перевод. Запускайте игру . Ниже и мудлеты, баффы, и описание уже на русском.

Ура, наши вам поздравления!
Мод большой, переводить его весь мы не будем, т.к. задача материала, показать наглядно, что переводить – не сложно и доступно всем желающим.

Важные советы
- Не переводите текст в квадратных скобках, например, {0.Number}, {0.SimName}. Этот текст будет автоматически изменен в игре на правильное значение . Если вы измените его – он не появится в игре или будет отображаться неправильно.
- Если вам нужно приспособить текст к женской или мужской форме – используйте: {M0.he} {F0.she} и измените текст, который вам нужен. Например, чтобы настроить актерское задание для обоих полов, вы можете написать: {M0.actor} {F0.actress} ИЛИ act {M0.or} {F0.ress}. Оба способа будут работать.
Итог
Обычно, авторы модов приветствуют переводы, а потому вы можете отправить его им, и они либо подгрузят его в свой файл, либо будут прикладывать к архиву.
Но умение и знание, как перевести мод для Sims 4, зачастую, удобнее, чем скачивать оригинал и искать в интернете: «Может кто-то перевёл? Нет, не планируете? Хнык.» и удалять его. Зачем? Теперь вы сами сможете попереводить моды в свободное время, когда придёт желание и вдохновение.
